728x90
Apple Developer Documentation
developer.apple.com
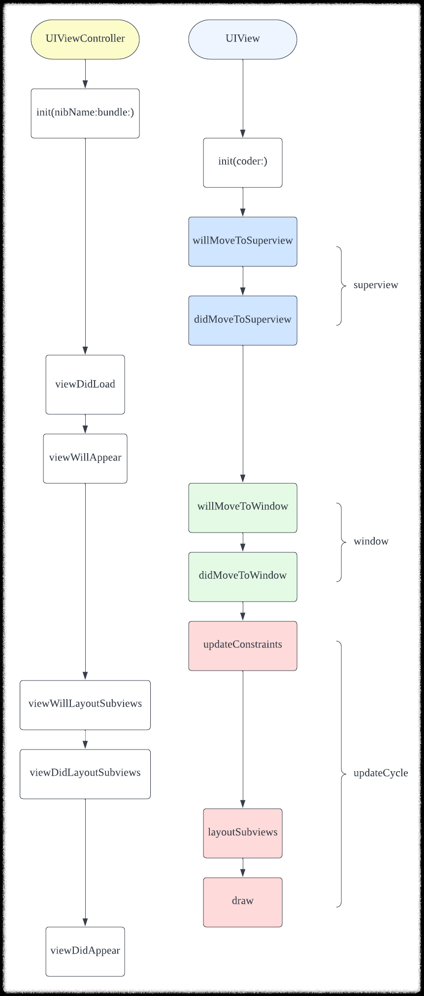
UIView LifeCycle Callback
| method | |
| didAddSubview(_:) | view에게 subview가 추가됨을 알린다. |
| willRemoveSubview(_:) | view에게 subview가 추가될 것임을 알린다. |
| willMove(ToSuperview:) | view에게 superview가 변경될 것임을 알린다. |
| didMoveToSuperview() | view에게 superview가 변경되었음을 알린다. |
| willMove(ToWindow:) | view에게 window객체가 변경될 것임을 알린다. |
| didMoveToWindow() | view에게 window객체가 변경됨을 알린다. |
UIViewController와 UIView의 lifecycle 콜백 호출순서 비교
- ViewController.xib에서 UIView가 추가되어있는 상태임을 가정

728x90
'iOS > 설명' 카테고리의 다른 글
| [iOS] IBOutlet Collections (0) | 2022.08.01 |
|---|---|
| [iOS] setContentOffset의 animation 시간 조절하기 (0) | 2022.07.25 |
| [iOS] Public Beta vs Developer Beta (0) | 2022.07.17 |
| [iOS] NSAttributedString에 image넣기 (0) | 2022.07.15 |
| [iOS] xib에서 Custom View 생성하는 방법 (0) | 2022.07.09 |
댓글